文章·资料 电脑软件 手机软件 网站源码




    本 站 搜 索
   推 荐 软 件        More...
HiBit Uninstaller V4.0.10..
HiBit Uninstaller 可以完全卸..
Eassos DiskGenius V6.0.1...
DiskGenius 是一款磁盘分区及..
Piriform CCleaner V6.27(W..
CCleaner 是 Piriform(梨子公司..
Deep Freeze Standard V8.6..
Deep Freeze,中文名称:冰点还..
易数一键还原 V4.14.1.884..
易数一键还原,是易数科技自主..
HiBit Startup Manager V2...
HiBit Startup Manager 使管理..
Colithel - Windows 超级..
一款功使用便捷的 Windows 系..
驱动精灵 V9.70(驱动程序..
驱动精灵是一款集驱动管理和硬..
Sysinternals - Process Mo..
Process Monitor 是一款由微软 ..
驱动人生 V8.16(驱动程序..
驱动人生是一款免费的驱动管理..
    软 件 下 载 排 行
Ventoy2Disk V1.1.10(多系..
Ventoy 简介: 简单来说,Ventoy..
幽灵网吧辅助工具(NetbarGh..
解除网吧一些烦琐的限制,以及..
迷你定时提醒工具 V4.4(Min..
一款免费软件工具,包括事件提醒..
Microsoft Visual C++ 2005..
Microsoft Visual C++ 2005 SP1..
Eassos DiskGenius V6.0.1...
DiskGenius 是一款磁盘分区及..
Sandboxie Plus V1.17.2(..
沙盘(Sandbox)是一款基于虚拟..
迅雷喊疼工具 V5.8.12.689
讯雷辅助设置工具,去广告、减..
微软常用运行库合集 x86/x6..
Windows 系统运行库,就是支持..
360 安全卫士 V14.0
360安全卫士,国内首款免费的杀..
火绒安全软件 V6.0(小工具..
火绒安全软件,小工具绿色版:启..
 软 件 信 息
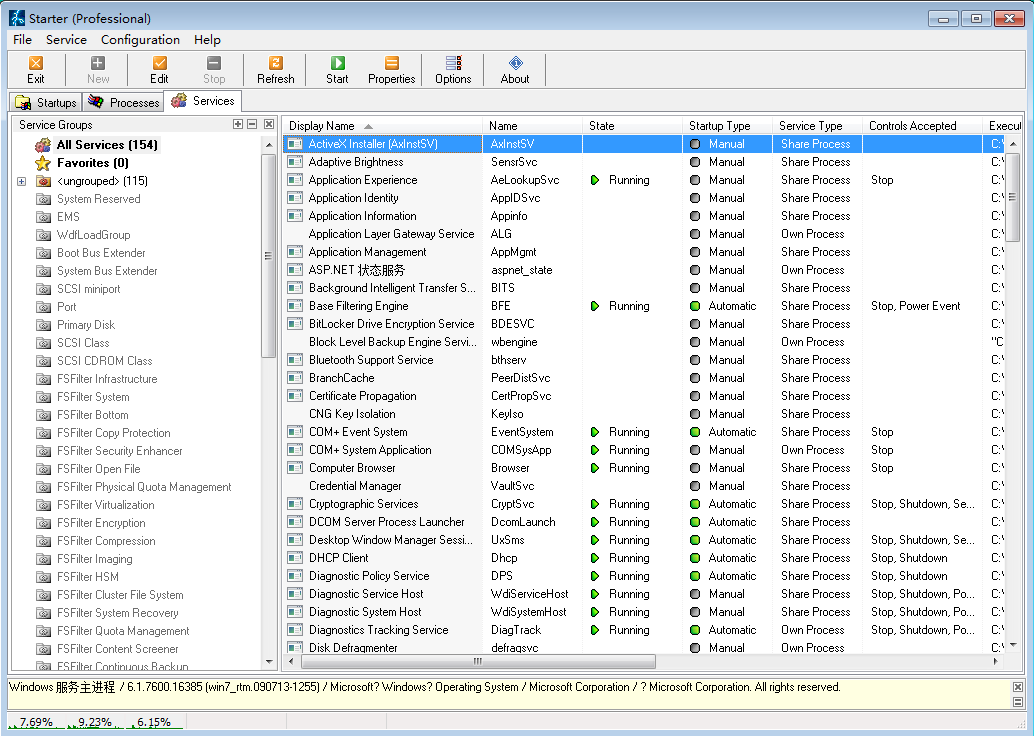
CodeStuff Starter V5.6.2.8(Windows 系统启动/进程/服务管理)
评论()〗〖留言〗〖收藏
软件分类 操作系统 / 系统设置·优化
软件类型 普通软件
授权方式 免费软件 / 国外软件
界面语言 English  多种  
推荐星级
下载统计
更新日期  2009-05-13
运行环境 Windows XP/2003
软件标签
相关链接
安装说明 原版安装程序,按提示安装
病毒检测
火绒安全软件 检测通过火绒安全软件腾讯电脑管家 检测通过腾讯电脑管家
软件图片
软件简介
  启动项目+当前进程+系统服务三合一管理器。
  内置的网页报告特性很好用,解决系统问题需要向好友求助时,发个 HTML 文件总比口头描述要便捷,也可直接使用其内置的搜索引擎获取所需关键词的相应信息,启动项目管理提供给用户每个项目的加载方式详细信息,让你在添加/删除/编辑它们时可以了解特定的项目是通过何种方式实现开机自启的,比如向注册表的某个位置写入了某段信息或向INI中插入了某个命令等;当前进程管理允许用户实时调整任意进程的优先级及获取特定模块的加载信息等;而系统服务管理提供了比 Windows 自身相对强大的处理特性,比如直接删除某个服务及高级分组管理等等。
下载链接
相关软件 ·软媒魔方 V6.25(Windows 系统设置与优化软件)2021-11-05
·Stronghorse BGCode/GBKCode V1.0(汉字编码查询软件)2021-10-22
·Stronghorse CueCode V1.06(Cue 文件乱码转换软件)2021-10-22
·Wise Care 365 V6.5(Windows 系统设置与优化工具箱)2023-07-31
·ASP Decoder(ASP 代码加密/解密) V1.012005-06-29
·超级兔子魔法设置 2008.05 V8.65(Windows 系统设置与优化)2009-06-09
相关文章 ·网页的 Ecode 在线解码器2006-01-14
·Javascript:keyCode键盘键码值表2008-03-07